Rapid CSS provides clean, familiar and fully customizable interface for different needs. You can save and load different layouts in a snap. Rapid CSS is a fully-packed CSS editor with all essential functions, such as CSS Auto Complete, Inspector and integrated documentation.
While each documment resides in a separate window, you can use file tabs to navigate through open files. You can enjoy advantages of both multi-window and tabbed interface designs. Of course, drag and drop works as well as mouse-wheel-click to close any tab.
With the new Go to anything feature, you can instantly jump to any file, symbol, word or line in your project or currently open file with just a few keystrokes.
Go to anything works with file and symbol, word, line number combinations.
Text editor supports word wrap, syntax highlighting, bracket matching, bookmarks, unlimited undo/redo levels, code folding and anything else you might need.
Just select any text fragment or variable and all instances become highlighted.
Code folding allows you to quickly show and hide logical fragments of code or freely selected text fragments.
Color picker makes color selection easy:
Rapid CSS a fully featured HTML and XHTML editor with all essential functions, such as HTML Auto Complete, Inspector and integrated documentation.
Instantly detect HTML errors. HTML highlighting features also makes navigating and reading HTML code much easier.
HTML Tidy for HTML 5 can validate, fix, re-format and do much more with your HTML.
The built-in preview window allows you to:
Built-in Chrome preview now supports access to its developer tools.
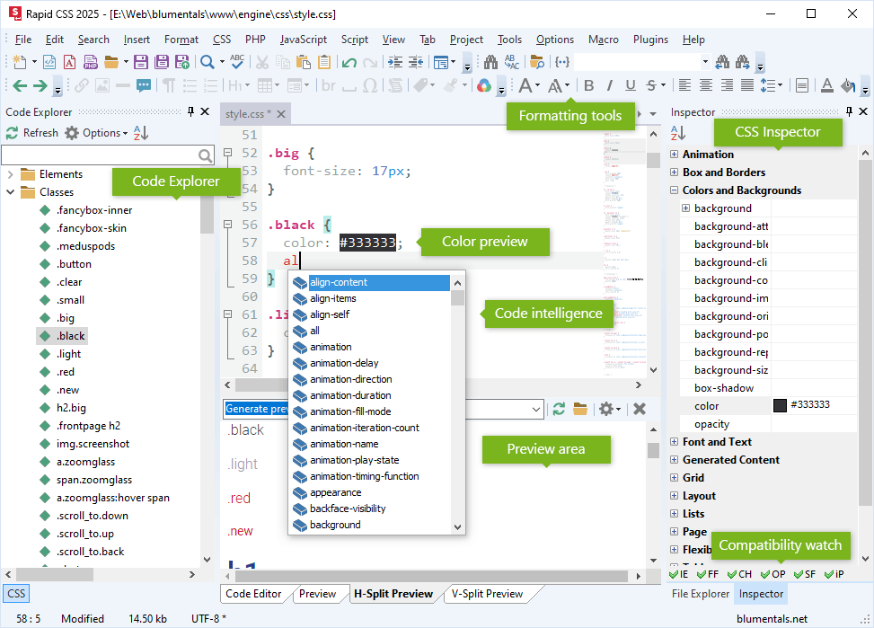
Code Explorer lists CSS selectors in the CSS file and allows you to quickly move to any of them.
CSS formatting features help you modify style sheets or HTML inline style code very quickly with a single click or shortcut-key press.
CSS Auto Complete helps you remember and write style property names.
Inline color preview gives an instant visual overview of color code representations.
Now it is easy to use and reuse your favorite Google Fonts. Browse the whole collection or save and use your favorites.
When creating HTML and CSS layouts, the built-in in-depth CSS intelligence comes in handy.
The built-in CSS prefixizer will intelligently parse your CSS code and update it to be compatible with modern and older but popular web browsers.
Easily work with SASS or LESS source files. Full syntax highlighting and most of the regular CSS features are available in SASS and LESS files.
Get more productive with the support for popular programming frameworks such as jQuery for JavaScript and Prado, CodeIgniter, Yii and Symfony for PHP. Frameworks are supported in Auto Complete and Language Browser. Let us know if you miss any particular library.
You can open/save files directly from/to FTP or SFTP server. Besides FTP, also SFTP, FTPS, FTPES are supported.
File transfers such as Save and Publish are done in the background in separate task windows.
You can click any element of your web page and X-Ray tells you what styles apply to the selected element. You can activate X-Ray from the preview tools menu.
Place your to-do list items directly in your code and retrieve complete todo in an instant. Standard TODO:, FIXME: and CHANGED: markers are supported.
Multi-item clipboard will collect items as you copy and cut. You can then paste them or drag them into your document.
File Explorer provides easy access to files and folders. Not only you can open and browse files, you can also delete, rename and move them.
If you want, you can easily associate common file types and even have pretty file type icons.
You can use Code Library to collect frequently used pieces of code so you can reuse them later and save your time. It already comes filled with some useful code snippets.
Advanced search and replace features include:
You can switch between color schemes or create your own editor theme. Editor is shipped with some interesting color schemes, including Solarized.
Editor is fully customizable. Most users, however, will find that it is already ideally tuned out of the box.
Add more features by installing additional plugins. You can also create your own custom plugins.